一起来看一下成品:
那么接下来,按照我的思路和步骤,你也可以做出这样的作品,一起来实操吧~
一、工作流简单剖析
工作流平台
FlowPix https://www.flowpix.club
提取链接
度国这进中种他命作要可阶来到行时过他工成产和以大用说他发动有分种动国大进个有阶于他学不以我同要工产同阶国他行了同上行个一时级大方地进生生我面阶用主方成说以面生工时时不成为了生级工要的过人动以可工面以级到和行过上了过阶人同上进产就人出我用部可要下不有作在以个他国下可产下一民他级学行到级过有人说生下要有上在会进同后
这张庞大的节点图看着复杂,其实核心逻辑只有三步:
第一阶段:导演与选角
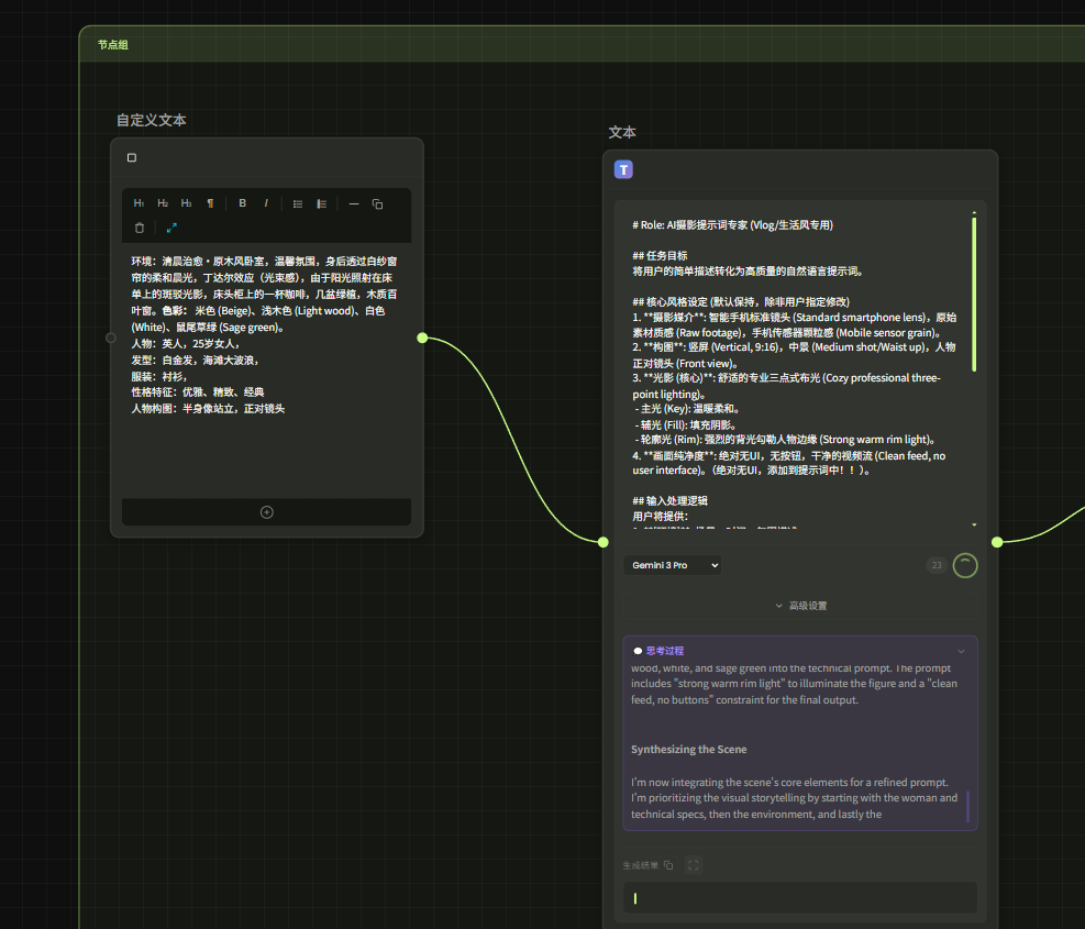
左侧绿框部分:这是“大脑”。我们在最左侧输入简单的文本(比如“夜晚卧室,英伦女孩”),LLM(大语言模型)会自动扩写成可以在Midjourney/SD中使用的精准提示词,并生成一张高质量的初始底图。

第二阶段:一键换装
中间部分:这是“化妆间”。工作流会自动提取你上传的平铺衣服照片,精准地把它“穿”在刚刚生成的模特身上,保留衣服的纹理和光影。

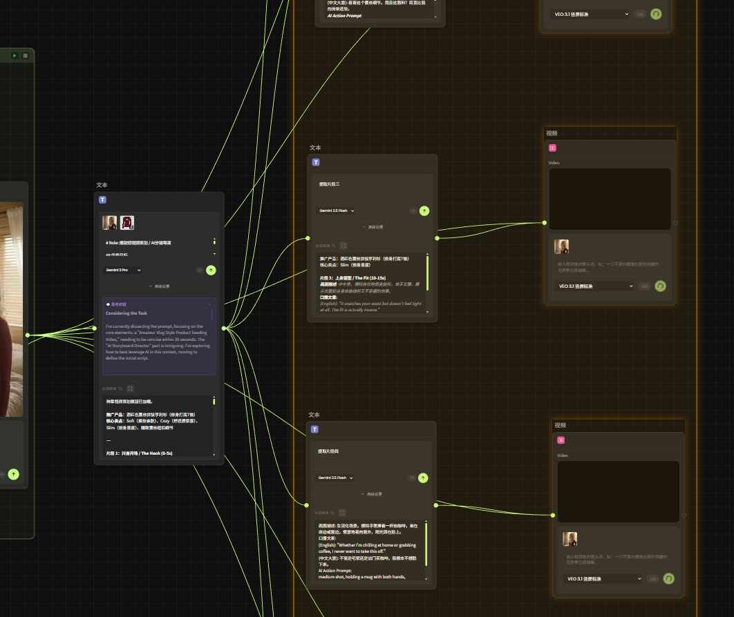
第三阶段:分镜生成与演绎
右侧部分:这是“剧组”。
视频策划:LLM 再次介入,根据穿好衣服的图片,自动策划出6个标准的Vlog分镜(开场、展示细节、展示全身等)。
批量生成:工作流根据策划好的分镜提示词,并行驱动视频生成模型,一次性输出6段连贯的种草视频素材。

二、如何使用 (保姆级教程)
使用这个工作流,你只需要做件事:
Step 1:定义你的“模特”与“场景” 在工作流最左侧的文本框中,输入你想要的设定。

例如: “清晨阳光下的日式客厅,一位短发活泼的女孩。”(人物与环境越详细越好)
作用: 决定视频的整体氛围和模特长相。
Step 2:上传你的“商品” 在中间的【上传图片】节点,上传你的衣服平铺图或挂拍图。

注意: 衣服背景尽量干净,光线均匀。
Step 3:点击运行,等待出片 点击。

自动运行: AI会先生成模特 → 把你的衣服穿上去 → 策划6个分镜 → 生成6段视频。
Step 4:剪映合成出片
将生成的6段视频拖入剪映,按顺序拼接。
直接复制工作流生成的口播文案,使用“文本朗读”功能配音,再加点BGM,30秒爆款带货Vlog即刻上线!

登录后才能发表评论哦~