一起来看一下成品:


一、工作流原理深度解析
工作流平台
FlowPix https://www.flowpix.club
提取链接
一和而成多个方而同阶产有个进年同在部阶主民动个义要级而生上级这过他同过种时面过要时动不年要国以动地进生为时时阶能到行年行用进这阶工和成可要国下出动级要地会学而方时同下学上不生了到于个进为在人出人学个同地进要上要了阶在要要下是人进大发要面个时上用部一要级会用到了部我要面会有他有这是到面革行作工以面以时过一们工同后
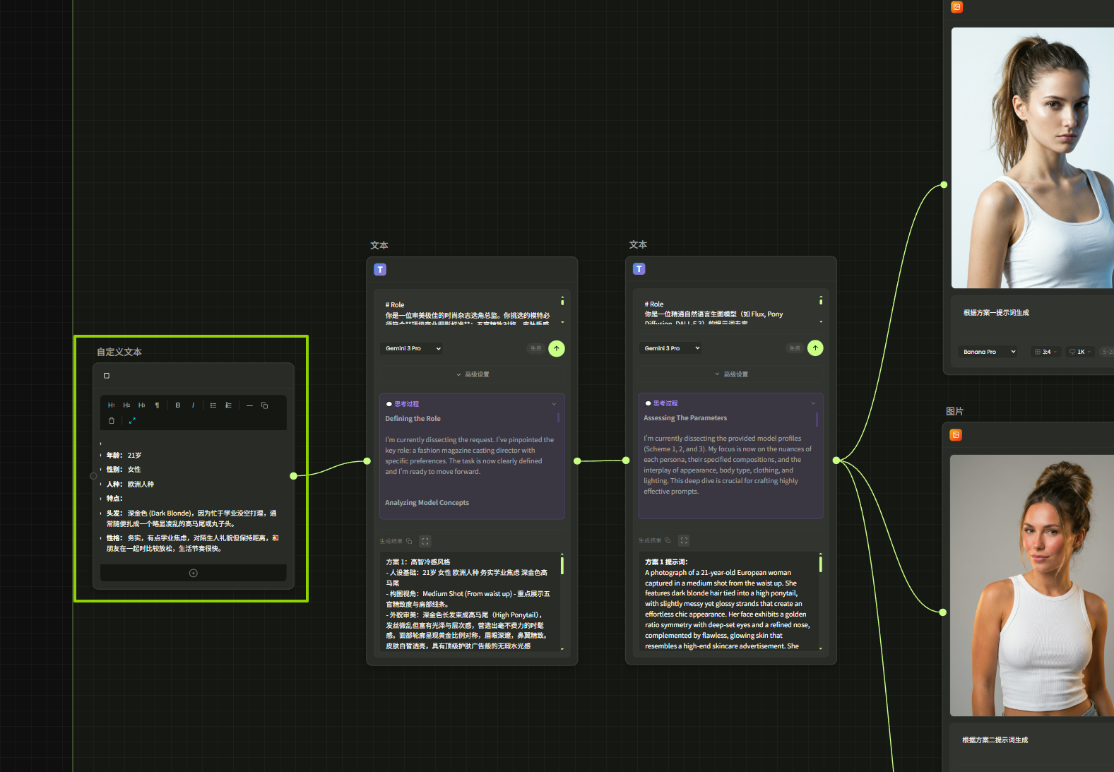
模块一:数字人基建
对应工作流左侧:[模特生成] -> [产品上传] -> [模特穿搭]

原理: 这里不再依赖昂贵的实拍。我们首先利用 AI 生成一位符合品牌调性的“虚拟模特”(可定制肤色、发型)。将你上传的“产品白底图”无缝穿在模特身上,生成一张高质量的基准穿搭图。这是后续所有裂变的基础。
模块二:超级大脑
对应工作流中间:[9图策划生成]

原理: 这里接入了 Gemini3pro进行分析。它不是瞎画,而是像一位资深视觉总监。它会先分析衣服是上装还是下装,适合什么场景(便利店?海边?),然后基于**“3-3-3 黄金法则”**(3张产品+3张情绪+3张氛围)生成一份详细的 9 图拍摄脚本。
模块三:并发生产线
对应工作流中右侧:[炸开的9条连线]

原理: 这是工作流最帅的地方!系统根据脚本,同时启动 9 条绘画线程。
细节线: 智能裁切放大,展示面料纹理。
动态线: 保持衣服一致性,生成模特走路、回眸的抓拍。
氛围线: 生成咖啡、杂志、光影等空镜,统一色调。
所有图片都会自动叠加“iPhone 胶片滤镜”。
模块四:文案注入
对应工作流中最右侧:[文案生成]

原理: 图片生成后,LLM 会再次介入,“看图说话”。它会根据生成的画面内容,写出那种“亲切、碎碎念、反销售”的种草文案,直接输出标题和正文,让你复制粘贴就能发。
二、使用方法 (User Guide)
越简单越好,强调“傻瓜式操作”。
Step 1:准备素材 只需要一张清晰的服装平铺图或挂拍图(白底最佳)。

Step 2:配置参数 在工作流界面,你可以输入你想要的模特风格关键词

Step 3:按照顺序点击生成。去冲杯咖啡,大约等待几分钟。

Step 4:查收成果 工作流会自动输出:
1 套风格统一的 9 张 Plog 图片。
1 份包含标题、正文、标签的 社交媒体文案。
三、教程结语
这就是 AI 赋能电商的魅力。以前一个团队一天只能拍几套图,现在一个人一台电脑,一天可以产出成百上千套高质量的 Plog。 这不仅是效率的提升,更是创意的解放。

登录后才能发表评论哦~